前段时间大家都在传“Vibe Coding”(氛围感编程),仿佛写代码就是喝着咖啡动动嘴皮子。但作为技术人,我们不仅要懂“氛围”,更要懂“原理”。
Anthropic 官方给 Claude 定义的 excel skill。 这不仅仅是一段代码,我认为它是大模型与实体文件交互的优秀范例。很多人觉得给 AI 加个功能就是写个 Function Call,但看了这份源码,你会发现——原来官方是这样教 AI 玩转 Excel 的。
这个 skill 把 “如何写一个好的 Claude Skill” 的套路暴露得一清二楚:整个仓库没有任何花里胡哨的框架,核心就靠一份结构良好的说明文档 + 少量配套脚本,就把复杂的 Excel 场景跑通了。


下面是核心要点目录:
01、在 SKILL.md 中描述“行为规约层”:零公式错误的铁律02、用反例教学:用错误代码“调教”模型03、为了省 Token 的“探针”设计04、错误处理的“反弹机制05、用 LibreOffice + recalc.py 做“结果兜底校验闭环”源码(节选):
### Zero Formula Errors- Every Excel model MUST be delivered with ZERO formula errors (#REF!, #DIV/0!, #VALUE!, #N/A, #NAME?)### Formula Construction Rules#### Assumptions Placement- Place ALL assumptions in separate assumption cells- Use cell references instead of hardcoded values in formulas- Example: Use =B5*(1+$B$6) instead of =B5*1.05#### Formula Error Prevention- Verify all cell references are correct- Check for off-by-one errors in ranges- Ensure consistent formulas across all projection periods- Test with edge cases (zero values, negative numbers)- Verify no unintended circular references### Formula Verification Checklist- **Test 2-3 sample references**: Verify they pull correct values before building full model- **Row offset**: Excel rows are 1-indexed (DataFrame row 5 = Excel row 6)- **Division by zero**: Check denominators before using `/` in formulas (#DIV/0!)- **Cross-sheet references**: Use correct format (Sheet1!A1) for linking sheets解读:这段看似只是“写文档”,本质上是在给 Claude 加一层领域 DSL(领域规则语言):
启示:
换句话说:好的 Skill,不是多长代码,而是把“人类专家的职业习惯”写成一份可执行的行为约束。
源码(节选):
# ❌ WRONG - Hardcoding Calculated Values# Bad: Calculating in Python and hardcoding resulttotal = df['Sales'].sum()sheet['B10'] = total # Hardcodes 5000# Bad: Computing growth rate in Pythongrowth = (df.iloc[-1]['Revenue'] - df.iloc[0]['Revenue']) / df.iloc[0]['Revenue']sheet['C5'] = growth # Hardcodes 0.15# ✅ CORRECT - Using Excel Formulas# Good: Let Excel calculate the sumsheet['B10'] = '=SUM(B2:B9)'# Good: Growth rate as Excel formulasheet['C5'] = '=(C4-C2)/C2'解读:
这里有两个非常妙的点:
启示:写 Skill 时,不要吝啬“反例”:
可以给 Claude 的 API / Agent 写 Skill 时,预留一个章节专门叫:“❌ 常见错误写法 / ✅ 推荐写法”,用这个方式强行把模型“调到你想要的风格”。
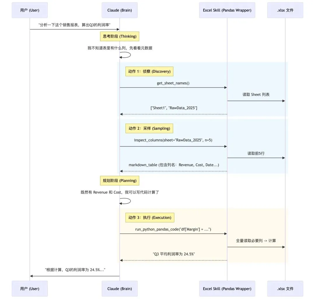
我们通常写 Excel 读取工具,上来就是 read_excel。但官方 Skill 的定义极其克制。
源码(节选):
# 这是一个 Tool 定义的抽象逻辑def inspect_sheet_head(filepath, sheet_name, n_rows=5): """ Reads the first n_rows of the sheet to understand structure. Crucial: Converts output to Markdown Table for LLM readability. """ df = pd.read_excel(filepath, sheet_name=sheet_name, nrows=n_rows) # 重点:转化为 LLM 最容易理解的 Markdown 格式,且只给表头和前几行 return df.to_markdown(index=False)解读:这就好比你去相亲,不会上来就查户口本(全量读取),而是先看个照片(Head)。 这段逻辑的精妙之处在于 nrows=5 和 to_markdown()。
启示:做 RAG 或文档分析时,永远提供一个 peek (预览) 接口。让 AI 自己决定需不需要读更多,而不是一次性把饭喂到嘴里噎死它。
虽然代码里通常包含 Python 的 try-except,但 Skill 里的设计亮点在于如何把错误反馈给 LLM。
源码(节选):
try: result = exec(generated_pandas_code) return resultexcept KeyError as e: # 不只是返回 Error,而是返回“引导性”错误信息 return f"Error: Column {e} not found. Please check column names using `inspect_sheet` and retry."except Exception as e: return f"Execution failed: {str(e)}. Review your code logic."解读:普通程序报错是给程序员看的(Stack Trace),但 Agent 的报错是给 AI 看的。 这里的 Highlights 在于:报错信息本身就是一条 Prompt。 当发生 KeyError 时,工具不仅仅说“错了”,而是建议“你去用 inspect_sheet 查一下再试”。这让 LLM 具备了 自我修复(Self-Healing) 的能力。
启示:当你的 Tool 报错时,不要直接抛出异常栈。**把异常翻译成“下一步的行动建议”**返回给模型。让模型觉得:“噢,我懂了,我换个姿势再来一次。”
调用示例:
python recalc.py output.xlsx 30The script:- Automatically sets up LibreOffice macro on first run- Recalculates all formulas in all sheets- Scans ALL cells for Excel errors (#REF!, #DIV/0!, etc.)- Returns JSON with detailed error locations and countsExample output:{ "status": "success", // or "errors_found" "total_errors": 0, // Total error count "total_formulas": 42, "error_summary": { // Only present if errors found "#REF!": { "count": 2, "locations": [ "Sheet1!B5", "Sheet1!C10" ] } }}解读:这段设计直接把 Skill 从“写完就完事”提升到“可验证的工程流程”:
从 Skill 设计思路看,这是一个很典型的模式:“LLM 生成 → 外部程序验证 → LLM 读取验证结果自修正”。
而且返回的是结构化 JSON,而不是一堆日志字符串,这一点非常关键——模型可以像处理普通数据那样去解析、统计、再生成修复代码。启示:写 Claude Skill 时,如果你的领域有现成的“权威校验器”,比如:JSON schema 校验器、TypeScript 编译器、SQL linter、Markdown 链接检查器,强烈建议加上。
让 Skill 明确规定:
写完必须跑校验工具;
Skill 不是只教“怎么写”,还要教“写完怎么验,验完怎么改”。
一句话概括:优秀的 Skill,不只输出结果,还要自带 CI。
这个 xlsx Skill 的局限也很明显:
但作为写 Skill 的模板,它传递了一个非常重要的理念:
一个好的 Claude Skill,本质上是“把领域专家的职业习惯写死成规约 + 用外部工具把结果验到没毛病”。
如果只用一句话收尾——
不要指望 Claude 自然长成专家,而是用一份好的 SKILL.md,把它调教成你想要的那种专家。